EdgeLock™ SE05x: Plug & Trust Secure Element

There is extensive documentation online about the EdgeLock™ SE05x Secure Element. It will not be duplicated here. However, for reference we recommend the following:

Data Sheet: SE05x Plug & Trust Secure Element

Application Notes: User Guidelines, SE05x APDU Specification, Ease ISA/IEC 62443 compliance with EdgeLock

User Manuals: NXP SE05x T=1 Over I2C Specification

The EdgeLock™ SE05x follows the Global Platform Card Specification. In addition to the product documentation above, we advise awareness of the specification by reading the following documents:

Global Platform Specifications: Card Specification 2.3.1, Secure Channel Protocol 03

NXP SE05x Plug & Trust MW

NXP® provides a software stack, the SE05x Plug&Trust Middleware, to support this device in a number of environments.

There is also extensive documentation in the form of PDF and HTML browsable documents within the freely downloadable NXP SE05x Plug & Trust MW software package. We recommend downloading and reading them indepth to better understand what the product has to offer.

A reduced open source version of this middleware is the Plug-and-Trust mini package used in our OP-TEE integration. We forked the repository and maintain it on our public GitHub server.

Support for the SE05x exists in OP-TEE upstream. OP-TEE references this project in order to run its Azure CI pipeline and avoid build regressions.

Note

The support for the SE05x in OP-TEE is generic and not platform dependent. It only requires an OP-TEE native I2C driver to enable SCP03 early during boot.

NXP SE05x Plug & Trust TEE Integration

At Foundries.io, we believe in securing systems by extending the perimeter of the hardware root of trust to as many operational phases as possible: secure monitoring, secure authentication, storage protection, and secure communication and key management.

For those targeting the NXP SE05x in their designs, we chose to integrate the NXP middleware with our ROT (root of trust). We did this by bringing it under the umbrella of our Trusted Execution Environment: OP-TEE.

The SE05x middleware is a behemoth of a software stack: highly configurable, highly flexible and therefore sometimes difficult to navigate. From its flexibility comes complexity and size—well over half a million lines of code.

Fortunately, most of the functionality provided by the TEE overlaps with that provided by the SE05x. In particular, all cryptographic operations have a software mirror implementation in OP-TEE: ECC, RSA, MAC, HASH, AES, 3DES and so forth.

This meant that we could validate our integration using the OP-TEE crypto regression test suite from the OP-TEE tests

The main advantage of using the SE05x in a product design which already runs a TEE is that all private keys programmed in the device’s non volatile memory will never be leaked to the outside world.

The SE05x also provides a real random number generator which can be exported to the REE (normal world) to improve its entropy requirements.

Because the TEE is its only client, the TEE SE05x stack only requires a single global session and key store. Policies are configured so only the SCP03 enabled session can access its objects for creation or deletion.

OP-TEE Integration

The SE05x standard physical interface is I2C typically configured as a target running in high speed mode (3.4Mbps). Since the SE05x could replace the OP-TEE default crypto operations (software), we chose to implement a native I2C driver. This is so the SE05x could be accessed as early as possible.

OP-TEE’s cryptographic providers are not runtime configurable. This means the user must choose at compile time where to execute its cryptographic functions: whether in libmbedtls, libtomcrypt or now in the SE05x. But this is not an all or nothing configuration, and operations can be routed to one service or another. For instance, on an iMX platform the Hardware Unique Key (HUK) could be retrieved from the CAAM, AES ECB, and HASH operations implemented in libtomcrypt, and also RNG, ECC, and RSA in the SE05x.

Note

In a typical scenario, choosing to run AES ECB and HASH on the SE05x might be a bad idea due to its performance implications. Those operations are heavily used to verify the trusted filesystem in OP-TEE, and would dramatically slow down the opening of trusted applications.

Serial Communications to the SE05x

The first step taken during integration work was to develop and upstream a native I2C driver (imx_i2c). But since this driver could not be used once the REE started executing—as it would not protect against I2C bus collisions or power management implementations controlled from the REE—we needed a second driver. This would serve as a i2c trampoline service, capable of routing I2C read and write operations from OP-TEE to the REE driver (Linux® in particular).

Note

These drivers are configurable using the following build options:

CFG_CORE_SE05X_I2C_BUS=   : the I2C bus where the SE05x sits
CFG_CORE_SE05X_BAUDRATE=  : the SE05x baud-rate in mbps

Secure Communication Protocol 03

The SE05x has native support for Global Platform Secure Communication Protocol 03. This allows us to protect the integrity of end-to-end communications between the processor and the SE05x. All data sent to the SE05x is software encrypted. All data received is decrypted in the TEE, using a set of session specific keys. These keys are derived from predefined keys which are shipped with the devices.

Note

You can select whether to enable SCP03 during the secure world initialization, or at a later time, using the scp03 command:

CFG_CORE_SE05X_SCP03_EARLY=y : enables SCP03 before the Normal World has booted
CFG_SCP03_PTA=y              : allows SCP03 to be enabled from the Normal World.

The predefined factory keys stored on the SE05X NVM (static keys from here on) are public. Therefore, they should be rotated to a secret set from which session keys can be derived.

Avoiding the need to store new static keys reduces attack surface and simplifies the firmware upgrade process. To this end, the new set of keys will be derived in OP-TEE from its core secret: the Hardware Unique Key (HUK)

Warning

Once the static SCP03 keys have been derived from the HUK and programmed into the device’s NVM, the HUK must not change. It is equally critical that the HUK remains a secret.

There are two different ways of rotating the SCP03 key: with and without user intervention from the Normal World.

To rotate the static SCP03 keys from the Trust Zone before the Normal World is executed, enable CFG_CORE_SE05X_SCP03_PROVISION_ON_INIT=y.

To rotate the static SCP03 keys from the Normal World, enable CFG_CORE_SE05X_SCP03_PROVISION=y and then use the scp03 command.

SE05x Non Volatile Memory

The current implementation of the SE05x TEE driver only allows for permanent storage of the ECC and RSA keys. These keys can be managed using the cryptoki API implementing the pkcs#11 standard. External keys used by the SE05x to perform other cryptographic operations are not stored in the SE05x NVM.

Note

The SE05x NVM can be cleared by setting the following configuration option:

CFG_CORE_SE05X_INIT_NVM=y

Alternatively, the SE05x NVM can also be cleared by issuing the following command on the target:

$ ssscli se05x reset

The ssscli tool will be discussed in the next section.

Be aware that initializing the NVM would cause all keys and objects to be deleted from permanent storage. This would not affect any handles that the PKCS#11 TA might have stored in its database, which would now point nowhere. However, this configuration option has no impact on the SCP03 set of static keys which will remain unchanged.

Importing Secure Objects to PKCS#11 Tokens

After manufacturing, the NXP SE05x will contain pre-provisioned keys and certificates. These secure objects can be known through their product specific internal documentation. They will also be accessible from the TEE by their 32 bit identifiers.

To import those objects into PKCS#11 tokens, we have extended the TEE pkcs#11 implementation. This allows the user to call standard tools like pkcs11-tool to import keys into the database. As previously noted, private keys can not be exposed outside the secure element. Therefore, these calls only import the handles to access those keys. The SE05x OP-TEE driver is prepared to work with either keys or key handles. Storing handles in the pkcs#11 database does not impose restrictions.

Note

The private key will be a handle to the actual key in the element NVM. Private keys are never exposed outside the NXP SE05x. For example, to import the data-sheet documented 32 bit 0xF7000001 RSA 4096 bit key into the pkcs#11 database, issue the following command:

$ pkcs11-tool --module /usr/lib/libckteec.so.0.1 --keypairgen --key-type RSA:4096 --id 01 --token-label fio --pin 87654321 --label SE_7F000001

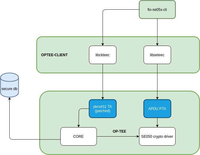
We have also developed a tool, the SE05x Object Import Application. This tool interfaces with the TEE and gains access to the SE05x to import keys and certificates. It can also list and remove objects from the secure element non-volatile memory.

The certificates are retrieved in DER format using the APDU interface presented by the driver, and are then written to the pkcs#11 token.

The tool uses libseteec to send the APDUs to the secure element. and libckteec to interface with the PKCS#11 implementation.

The apdu based interface enables privileged user applications to access the Secure Element. It does this by allowing the normal world to send APDU frames. These encode data and operations to the SE05x using OP-TEE’s SCP03 enabled secure session.

Find usage examples in the note below. Be aware that in OP-TEE’s PKCS#11 implementation, each PKCS#11 slot is indeed a token.

Note

Import NXP SE051 Certficate with the id 0xf0000123 into OP-TEE pkcs#11’aktualizr’ token storage:

$ fio-se05x-cli --token-label aktualizr --import-cert 0xf0000123 --id 45 --label fio

Show NXP SE050 Certficate with the id 0xf0000123 on the console:

$ fio-se05x-cli --show-cert 0xf0000123 --se050

Import NXP SE051 RSA:2048 bits key with the id 0xf0000123 into OP-TEE pkcs#11 ‘aktualizr’ token storage:

$ fio-se05x-cli --token-label aktualizr --import-key 0xf0000123 --id 45 --key-type RSA:2048 --pin 87654321

List all objects in the device’s Non Volatile Memory:

$ fio-se05x-cli --list-objects

Delete OP-TEE created objects from the device’s Non Volatile Memory (one specific object or all):

$ fio-se05x-cli --delete-object 0x123456a1
$ fio-se05x-cli --delete-object all

The following diagram succintly details the overall design:

A python application that also uses the APDU interface is ssscli. This tool developed by NXP to provide direct access to its secure element. While it can serve a purpose during development, it is not required on a deployed product. We advise deploying with fio-se05x-cli and the standard pkcs#11 tools instead.

fio@imx8mm-lpddr4-evk:~/$ ssscli
Usage: ssscli [OPTIONS] COMMAND [ARGS]...

  Command line interface for SE05x

Options:
  -v, --verbose  Enables verbose mode.
  --version      Show the version and exit.
  --help         Show this message and exit.

Commands:
  a71ch       A71CH specific commands
  cloud       (Not Implemented) Cloud Specific utilities.
  connect     Open Session.
  decrypt     Decrypt Operation
  disconnect  Close session.
  encrypt     Encrypt Operation
  erase       Erase ECC/RSA/AES Keys or Certificate (contents)
  generate    Generate ECC/RSA Key pair
  get         Get ECC/RSA/AES Keys or certificates
  policy      Create/Dump Object Policy
  refpem      Create Reference PEM/DER files (For OpenSSL Engine).
  se05x       SE05X specific commands
  set         Set ECC/RSA/AES Keys or certificates
  sign        Sign Operation
  verify      verify Operation